Determin. the Bud. Obj. elmnt: Procedure W/out Bud. Obj.

If you have not defined any Budget Objects in the Budget Structure , availability control starts with the funds center and commitment item specified in the posting and searches upwards in the hierarchy for the first element that has received budget.

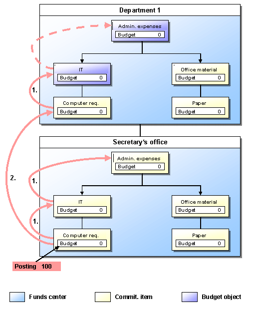
Example: Determining the Budget Object Element:

Starting from the funds center (secretary’s office) and commitment item (computer requirements) specified for the posting, availability control determines the first element which has received budget in the following steps:

  1. Within the funds center (secretary’s office), the higher commitment item (IT) in each case up to the top commitment item (administrative expenses).

  2. In the funds center hierarchy, the next higher funds center (department 1) in each case in combination with the top commitment item.

Note Note

If you have reset the budget for a budget object element to zero for every budget type (original budget, return) individually, this is no longer taken into account by availability control.

Even if you have specified in the budget profile that availability control is to take place against releases, availability control determines the budget object element as described above. However, the check then takes place against releases.

If, for example, you have only released budget in one of the top funds centers in the hierarchy, this procedure ensures that the check takes place at the subordinate level for which you have defined budget. Since, however, no release exists at this level, the budget cannot be used.

End of the note.